📄Adding Report Views
This article is a step-by-step guide to adding Views in BackOffice.
Overview
Views are the type of information displayed on the screen that can be used for Reports and other operational activities.
Prerequisites
- To add and/or edit Views, Operators must have access to the Adding & Editing Views Functions
- For this, open the Operator Maintenance window for the desired Operator and head to the Reporting tab
- The Views section contains a variety of privilege flags which control whether or not the Operator can Add, Edit, Delete, etc.
- The last flag, "Maintain My Views Only", can be ticked on to limit the Operator from changing the Views that another Operator created

Adding Views
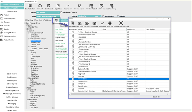
- Once the Operator has the proper permissions to update Views, they can access Views from within any Report or BackOffice component where Views can be edited by clicking on the View icon
- A pop-up window called Views will then open where individual Views can be Added, Edited, Deleted, etc.

- To Add a View, click on the Add View button which will open up a View Maintenance window

- Fill in the Name of the View, Description, and select the Operators that will be allowed to use or update the View from the drop-down
- The View Maintainance window is split into two sections
- The left column consists of all the possible data columns that can be added to the View and the right side lists all the columns that have been already added to the View
- To add a column to the View, either double-click the column, highlight the column and click the Add button or right click and drag the column to the right
- To remove a column from the list, highlight the line and click the Remove button

- If the Protected flag is ticked on, it will only allow the Operator who created the View to edit it
- If the Do Not Autosize flag is enabled, the column width will be prevented from auto-sizing while displaying all the information in the screen
Additional Features
Option |
Description |
| Totals |
|
| Sort |
|
| Hide |
|
| Chart |
|
| Pinned |
|
| Override Text |
|
|
Add % of Total |
|
| Add Formula |
|
| Protected |
|