Skip to content
  • There are no suggestions because the search field is empty.

5 | Printer Definitions

This article covers access to Printer Definitions, Adding a new Printer Setup and Deleting Setups. Organizations can have more than one printer that prints the various receipts, dockets, vouchers, etc. In Bepoz, Printer Definitions allow printing to a very wide range of Printer brands and models so that every type of document to be printed is supported. This function should have limited access and should only be used by an authorized Bepoz reseller or the Organization's Bepoz Admin.

This article covers access to Printer Definitions, Adding a new Printer Setup and Deleting Setups.

Organizations can have more than one printer that prints the various receipts, dockets, vouchers, etc. In Bepoz, Printer Definitions allow printing to a very wide range of Printer brands and models so that every type of document to be printed is supported.

This function should have limited access and should only be used by an authorized Bepoz reseller or the Organization's Bepoz Admin.

Prerequisites 

  • To access Printer Definitions Settings, the applicable Operator Privileges   will need to be enabled 
    • Operator Maintenance 'General' Tab
      • System Setup: "Maintain Printer Definitions" Flag 

Printer Definitions

  • To access and edit Printer Definitions, navigate to the System Setup component in the side menu of BackOffice and select Printer Definitions
  • It will open a Printer Defs: window
  • This tab contains a number of buttons which can be used for Adding New Printer DefinitionsEditing & Maintaining Printer Definitions and Deleting Printer Definitions



Adding New PrinterDef

  • To add a new Printer Definition, Click on the 'Add New PrinterDef' button at the MenuBar which will prompt operators to Enter the Name of New Printer Type

  • Once the name has been entered, the Printer Name will save and the Edit Mode will activate
  • In this mode, operators can Add and Edit all the required details about the printers in the line



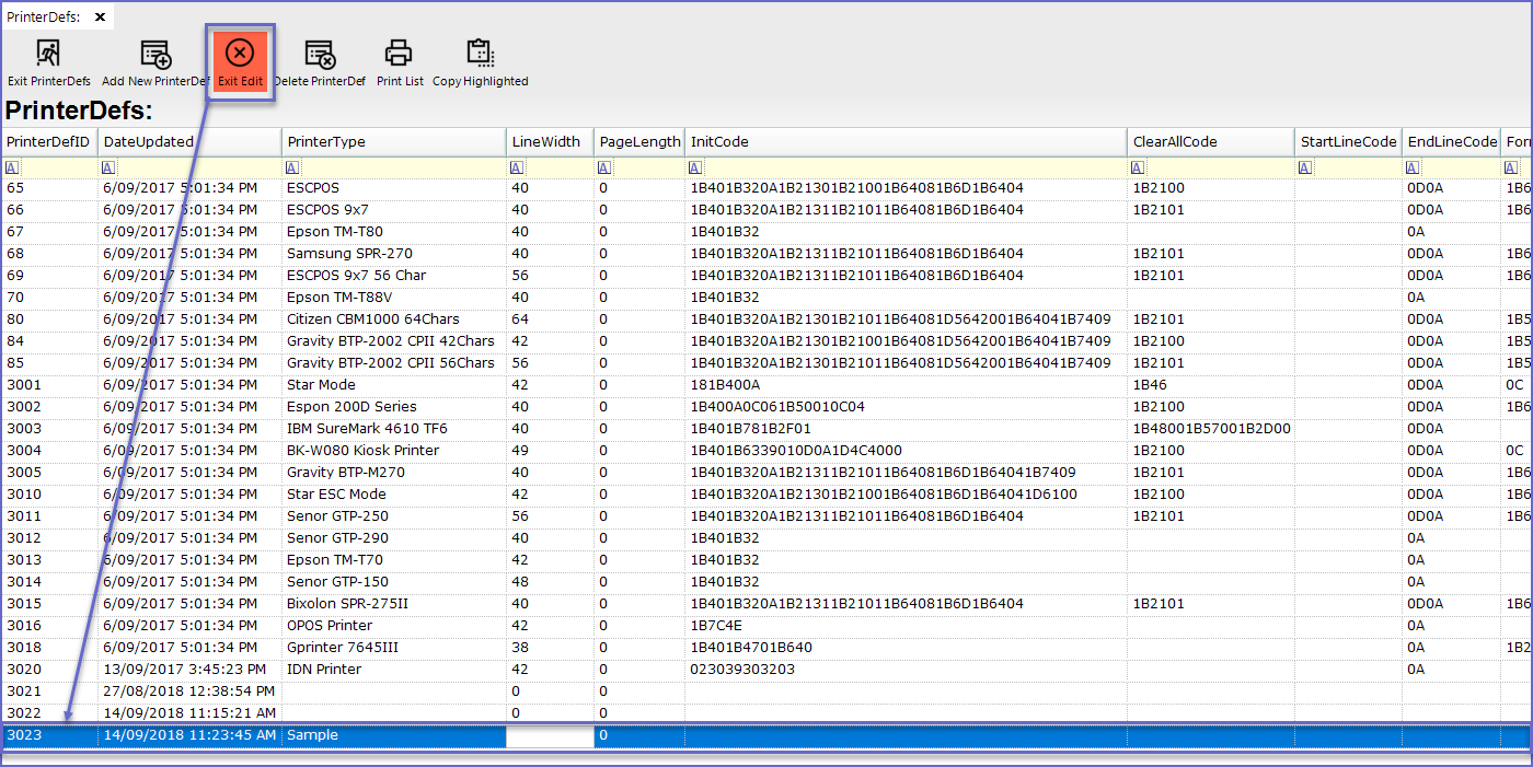
Editing PrinterDef

  • To edit the PrinterDef, Click on the 'Edit Mode' button at the header or Double-click on any line to be edited
  • This will turn the page into Edit Mode and the 'Edit Mode' button will change to 'Exit Edit' Option
  • Operators can now update or modify the Printer Info and Click 'Exit Edit' 


Delete PrinterDef

  • To Delete the Printer Definition, highlight the printer name and Press 'Delete PrintDef' button at the header
  • This will open a prompt ensuring that the operators want to delete the printer setup


  • If Pressed 'Yes', the Printer Setup will be deleted from the list